文档简介:
欢迎使用 FareMarket 接口,支持您的机票销售业务。我们将不断更新文档,以确保满足更多机票销售场景。文档准确易用是我们的追求。如有任何疑问或不确定性,请联系 AeroHub,我们愿意与您共同完善文档。
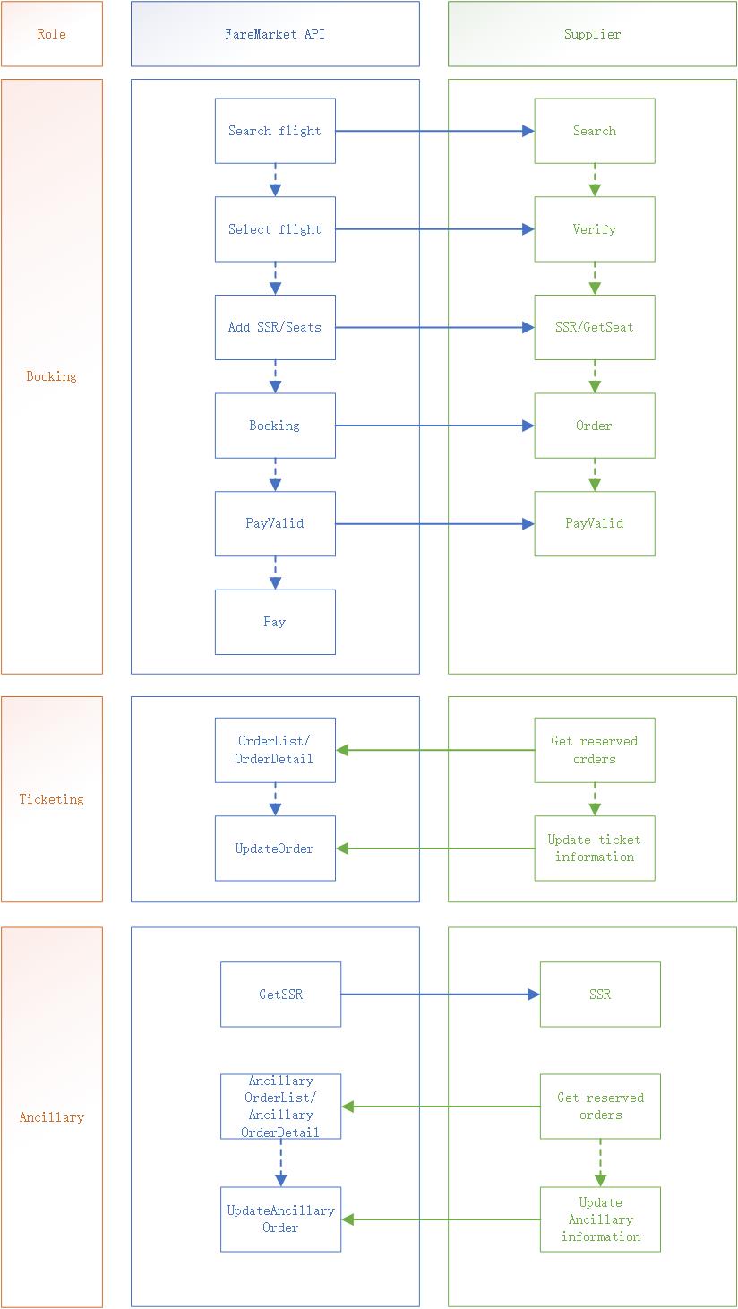
对接流程
请按照以下流程进行开发,并确保所有接口均已完全开发。

接口地址:
IP白名单
为了保护您的服务安全,我们的 API 使用了 IP 白名单机制,以确保只有经过授权的 IP 地址可以访问。如果您需要从特定的 IP 地址或 IP 地址范围访问我们的 API,您需要将这些地址提供给我们,用来添加到白名单。
- 您可以两种格式提供 IP 地址:
CIDR 格式:例如 209.85.231.104/24,此格式可以表示一个 IP 地址范围。独立 IP 地址:例如 209.85.231.104,此格式表示一个特定的 IP 地址。
请审慎确定需要添加到白名单的 IP 地址或地址范围,以保护您的服务安全。请只提供必须要访问我们 API 的 IP 地址或地址范围。
加密说明
- 加密模式:AES/CBC/PKCS5Padding,AES 加密后进行 BASE64 转码,密钥满足 128 位
- 加密初始化向量:长度为 16 的空字节数组
- 示例密钥(供应商APIKEY前16位):
xxxnv1b653H8pTKf - 原文:
{"requestId": "test", "tripType": 1, "sessionId": "11fe29ed46f8c4624bd2b12c9ec85442mwtze5pj", "orderNo": "1697779645", "passengers": [{"name": "QIN/GANGFENG", "ageType": 0, "birthday": "19890910", "gender": "M", "cardNo": "", "cardType": "", "cardIssuePlace": "CN", "cardExpired": "20201125", "nationality": "CN"}], "contact": {"fullName": "KAYSEN/XU", "address": "xxx Building, No.99 Fuquan Road, Shanghai, China", "postCode": "200335", "email": "xxx@test.tech", "mobile": "13000000000", "useGuestMail": true}, "routing": {"data": "eyJzIjogIjExZmUyOWVkNDZmOGM0NjI0YmQyYjEyYzllYzg1NDQyIiwgIm0iOiAiRERXRUIiLCAicHQiOiB7fSwgImNsIjogeyJmYyI6IFsiWSJdLCAicmMiOiBbXX0sICJwaXQiOiAiIn0=", "fromSegments": [{"marketingCarrier": "DD", "depAirport": "HKT", "depTime": "202310301125", "arrAirport": "DMK", "arrTime": "202310301250", "seatClass": "W", "seatGrade": "Y", "flightNumber": "DD525", "codeShare": false, "aircraftCode": "320", "operatingCarrier": "", "operatingFlightNo": "", "segmentNo": 0, "stopCities": ""}], "retSegments": []}, "passengerBaggages": [{"passengerName": "QIN/GANGFENG", "payBaggages": []}]}
- 加密后:
X6NJgTJi7+sf63Vq3NNH0Xh5pW7sbIpzxEL56vipvC+Lt3cord8Truu13ELyUaZomeH53cbDIEEbW5UYaIXJywWvgN7aO/96q4FmHjNL54jwzHZgWniT5QZXQkLfIXl7aRZAXaOdbEKNqdsZRU4sV9ROoYtnwtO71Gp0yEU56NnGWy7Vx4FlrW5wcTRA1NsVBbZ1uSNZ8aUaJSNbgEV5DwW6+pBf8oRl6PfNM6TgnFfauV8b1TKUTK27FSpRWAZS3wTcxtPaIj3y15/HvTMkeG3w/rlNIo7IrMdRwto5wy/vpoC6jRjFrrJelDOGQ4uWOEXE6jK4jQxQz9uQe4rKCB1Xp/XIdk8ORiwOUGfERznfPcfqcDE0wVYh2iVytNnA5CukOCfyfxvpXiHBNIWa/4vmmLHG9LmiGZKioNfJNKYHBCsH8k5aC0isP3jRgrC1QGD6bAiEg7MBWU1AasPlAWjwgUCmH2PgC8+Uj/j7BYKR2McFhu3c4yAFfk4fIKWx33YXvOtMTRL/Httbjtm2fE5BpWOYqcJybNWlOBIfNGN+Zts/QQT/VjXzn1GqEYvSGfoNolc7wEngM55Uz71BtYPKJctOzorZcUNiLUKxLcK7wNxmO6v0pAnzQa1YmYME++dNuTD9fE6dtuBastyOj555OX+r61VAy3a/xwXcSVXldxonqHBKszpFS4O0YA2VDj/Hk+FlDtz3vDJQrSqYTih2JWDqW9NRWr1l8fIvF62HZEQjL4rpnVWpx1cc9ts+jNbnLvCohseWrMjLrcfET+Jx3s6LOv+x8kaBditIWjwCgeWs9cmTM69+SIh2Gvqx5D1dmAHcefTwiuAKQ3oVxE0P61zH7OMPsQrWutoSjp1cficsUh6eQwG46zoPhdjNBR2S+if5NBPJ6bijqPjyFTDtg7GqCU27bYOW8kHURM4BQLdhMfUiFTXsCehaN+sJrYCRKmyP2mLMdqQ3DwcYmNOboY2c2eNIsbMbX2B09ttoiMUYEp+z0nMhgA0WZlgyEWfAaPxYYuz8qYS+8deDC5kaYstFIO+nc6OaEofHYdA5lflJ9KLtDJIRL2tb0knUy9+kE/eHZM/3aA/PyqeTp1Itzza54XphfSFgB/jGYSmwPHv2+Iwmvm0/ChPlYe7bcK1zQe55zRt5tljzir+hV3tt57MqQ4igZkl3zXT7d/eWKGGRwbRpi7kpyDPD/GO269gHTTCGsFtHUKj7k9qCHhhmVkofnBX379EGH50MIgRc+nP0pTTfPCSxIZkJsDvajjqSvY+curhOvxTEJ1URTmFe6/LoVsr4mgPY489HlCzngSInwOhCzNxzmHNKwo938fxWhX5JKBR7QhixvobMWgPS/+DGY8Shjb95Z7RJlzD1FNwyuFQC+NnzbQnKMaeHMIFPbmczG9wI5Qge7BK+c8zFaQ85OFWAtEBcLpOUlQHWoKzzs/vToJoDAljr7gqhBCAzxWqPKpNrhjisjVjy7Q==
Market Errors:
| marketErrorCode | marketErrorMsg |
|---|---|
| 200 | Successful |
| 400 | Failed |
| 1002 | The route has no pricing available |
| 5013 | There are no quotes available for SSR. |
| 5102 | Quote data cache has expired |
| 5104 | Policy not found |
| 5105 | Invalid request |
| 5107 | Passenger not allowed |
| 5109 | No Available Seats in Requested Class |
| 5110 | No Available Seats in Requested Class (Order) |
| 5111 | No Available Seats in Requested Class (Lock) |
| 5113 | Promo changed |
| 5117 | Metadata not found |
| 5118 | System error |
| 5119 | Route not supported |
| 5120 | Route not in whitelist |
| 5121 | Route in blacklist |
| 5122 | No policy for route |
| 5123 | Search date not supported |
| 5124 | No method supported |
| 5125 | No carrier supported |
| 5126 | Trip type not supported |
| 5127 | Over max waiting time |
| 5128 | Request Does Not Meet Airline Policy Requirements |
自定义套餐名定义说明:
| 套餐code | 套餐类型 | 命名规范和示例 |
|---|---|---|
| AHBasic | 最低价产品套餐,要求不能为非标产品 | 套餐名为空或者直接使用AHBasic |
| AHPremium | 两舱产品套餐 | 使用AHPremium为套餐名 |
| AHBag | 行李产品套餐 | 使用套餐CODE+行李公斤数做为套餐名:AHBag15 表示套餐行李公斤数为15公斤 |
| AHNS | 非标产品套餐 | 使用AHNS做为套餐名 |
Author:kaysen Create time:2023-07-10 19:09
Last editor:AeroHub Update time:2026-04-14 11:03
Last editor:AeroHub Update time:2026-04-14 11:03